Blade API Monitor3.8.6.6
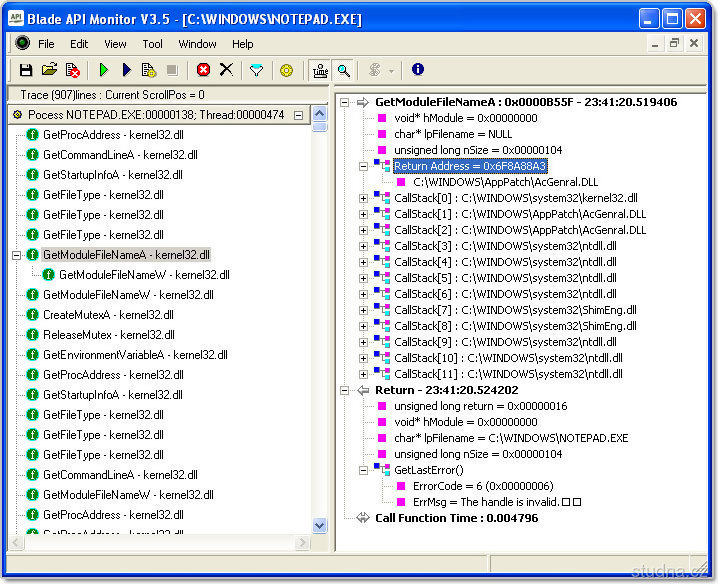
Užitočný program pre vývojárov umožňujúci trasovať a zaznamenávať do logu činnosť ľubovoľných exportovaných funkcií DLL knižníc (Windows API aj API iných tvorcov), interface ActiveX a COM objektov, metód MFC tried, a ďalších.
Hodnotenie
(4 - 0 x)
Ako hodnotiť
Hviezdy ukazujú hodnotenia ostatnými užívateľmi. Ak chcete hodnotiť program aj vy, kliknite na príslušnú hviezdičku. Čím viac hviezdičiek je označené oranžovo, tým vyššia je hodnotenie. Ak sa hviezdičky pri nabehnutí myši neoznačujú, už ste hlasovali.
Parametre programu Blade API Monitor 3.8.6.6
Licencia:
Shareware
Licencia:
Číslo verzie:
3.8.6.6
Inštaluje sa:
Áno
Podporované jazyky:
Iný ako Slovenskí
Veľkosť:
0 kB
Aktualizované:
24.3.2014
Autor:
Blade API MonitorBlade API Monitor
Web programu:
Počet stiahnutí:
331x (tento týždeň: 3x)
Operačné systémy:
2000/XP/2003/Vista/7
Príspevkov: 0
Meno *
Titulok *
Text *
Opíšte kód z obrázku *


Neboli nájdené žiadne iné verzie programu Blade API Monitor. h2>
Neboli nájdené žiadne staršie verzie programu Blade API Monitor. h2>
Najnovšie v kategórii
Ashampoo Disk Space Explorer 2023.38823
Program na analýzu disku
Freeware
0 kB
WiGui 1.9.1
Vyhľadávanie a inštalácia programov
Freeware
0 kB
OneLaunch 5.31.4
Vylepšenie OS Windows
Freeware
0 kB
System Examiner 1.3
Správa o vašom systéme
Freeware
0 kB
Hotkey Screener 1.0
Klávesové skratky
Freeware
0 kB
Nové aktualizácie
Speedfan 4.52
SpeedFan je program, ktorý vám môže zaistiť pokojnú prácu na počítači. S jeho pomocou môžete znížiť hluk z vetrákov, ktoré spôsobuje ventilátor v počítači.
Freeware
0 kB
Remote Queue Manager Personal 6.0
Výkonný nástroj pre správu tlačových úloh odoslaných do tlačového frontu.
Freeware (pro nekomerční účely)
0 kB
Remote Queue Manager 6.0
Výkonný nástroj pre správu tlačových úloh odoslaných do tlačového frontu.
Shareware
0 kB
EF Process Manager 7.40
Program zobrazuje zoznam procesov bežiacich vo vašom systéme a zoznam všetkých načítaných modulov alebo modulov využívaných určitými procesmi.
Shareware
0 kB
USBDeview 2.60
Utilitka zobrazujúca zoznam všetkých USB zariadení momentálne pripojených k vášmu počítaču aj pripojených v minulosti.
Freeware
0 kB
Defpix 1.4.9.14
Defpix - testovanie chybných pixelov je program zadarmo, ktorý vám môže pomôcť s preverovaním chybných pixelov na Vašom LCD monitore.
Freeware
0 kB
RegScanner 2.17
Utilitka umožňujúca ľahké vyhľadávanie v registri systému Windows.
Freeware
0 kB
Bat To Exe Converter 2.4.4
Program umožňujúci previesť dávkový BAT súbor do EXE súboru.
Freeware
0 kB
SUMo 4.3.13
SUMo (Softvér Update Monitor) automaticky detekuje softvér inštalovaný na vašom počítači a upozorní na dostupné aktualizácie a opravy.
Adware
0 kB
Štart Menu X 5.85
Štart Menu X je praktickou alternatívou k štandardnej ponuke Štart.
Freeware
0 kB
Speedfan 4.52
SpeedFan je program, ktorý vám môže zaistiť pokojnú prácu na počítači. S jeho pomocou môžete znížiť hluk z vetrákov, ktoré spôsobuje ventilátor v počítači.
1169
Freeware
Unlocker 1.9.2
Utilita umožňujúca zmazanie súborov a adresárov uzamknutých systémom.
1026
Adware
Remote Queue Manager 6.0
Výkonný nástroj pre správu tlačových úloh odoslaných do tlačového frontu.
449
Shareware
FireDaemon Pro 3.12
FireDaemon vám umožní inštalovať a spustiť teoreticky akúkoľvek 32-bitovú/64-bitovú aplikáciu alebo skript (BAT/CMD, .
434
Trialware
EF Process Manager 7.40
Program zobrazuje zoznam procesov bežiacich vo vašom systéme a zoznam všetkých načítaných modulov alebo modulov využívaných určitými procesmi.
429
Shareware
Bat To Exe Converter 2.4.4
Program umožňujúci previesť dávkový BAT súbor do EXE súboru.
429
Freeware
Instant Software Auditor 1.1
Program Instant Software Auditor (ISA) pre Vás automaticky zostaví prehľadný zoznam softvéru, ktorý máte nainštalovaný na počítači.
427
Freeware
Service Protector 5.0
Utilita nepretržite monitoruje kritické služby systému.
425
Shareware
EasyBCD 2.1.2
Utilita umožňujúca ľahkú konfiguráciu bootovacích možností Windows Vista alebo 7 tak, aby ste mohli na počítači vedľa systému Windows Vista/7 spúšťať aj iný operačný systém inštalovaný na ďalšom diskovom oddiele (Windows XP, Linux, Mac OS X, BSD, …).
424
Freeware (pro nekomerční účely)
Štart Menu X 5.85
Štart Menu X je praktickou alternatívou k štandardnej ponuke Štart.
421
Freeware
Zobrazené 1 - 20
Zobrazené po